Dashboard Informativo

Vista Panorámica

Resumen de Operaciones en Tiempo Real

Tu y tus proveedores podrán acceder a un dashboard intuitivo. Con gráficos y listas fáciles de comprender, cualquiera podrá conocer el estado de sus facturas y métricas anuales.

Dashboard

Acceso y Configuración

Seguridad

Acceso Seguro

Cada proveedor cuenta con un usuario y contraseña únicos. Tus empleados también tienen acceso para verificar y auditar información desde cualquier lugar.

Login
Gestión

Configuración del Portal

Gestiona los datos maestros, actualiza el comportamiento de tu ERP y define las reglas de negocio desde un panel administrativo sencillo.

Configuración

Invitación a Proveedores

Onboarding

Invitaciones Automáticas

Registra a tus proveedores enviando invitaciones por email. Podrás gestionar sus datos, añadir clasificaciones y solicitar documentos específicos.

Invitaciones
API SUNAT

Validación RUC Automática

Carga los datos del proveedor con un solo click. Nuestro sistema se conecta con SUNAT para validar y autocompletar la información fiscal.

Validación RUC
NOTIFICACIONES INTERACTIVAS

Haz que tus Proveedores se Registren en pocos Clicks

Tus Proveedores podrán seguir el proceso de registro a través de notificaciones interactivas.

Notificaciones Interactivas
AUTORIZACIONES

Autoriza el Registro de Proveedores

Autoriza o Rechaza la Invitación a Proveedores y agrega Comentarios.

Autorizaciones
CREDENCIALES

Tus Proveedores Podrán Asignar sus Credenciales de Acceso

Al finalizar el proceso anterior, tus Proveedores ingresarán al portal con el enlace de uso único y asignarán sus credenciales de acceso.

Credenciales

Tipos de Documentos

Personaliza los documentos requeridos para cada proveedor y adjunta plantillas descargables.

Clasificaciones

Organiza a tus proveedores por categorías, rubros o niveles de importancia para una gestión eficiente.

Credenciales

Formulario de Generación de usuarios y contraseñas enviadas por correo seguro tras la aprobación.

Registro de Documentos

Facturación

Facturas con y sin Orden de Compra

Tus proveedores visualizan sus O/C - O/S pendientes y cargan el XML relacionado. El sistema ofrece la capacidad de validar contra SUNAT y asociar los documentos.

Carga XML
Agilidad

Carga Masiva desde Email

Sincroniza facturas directamente desde tu correo. El sistema procesa los archivos adjuntos, muestra un resumen de sincronización y permite obtener los anexos.

Carga Email
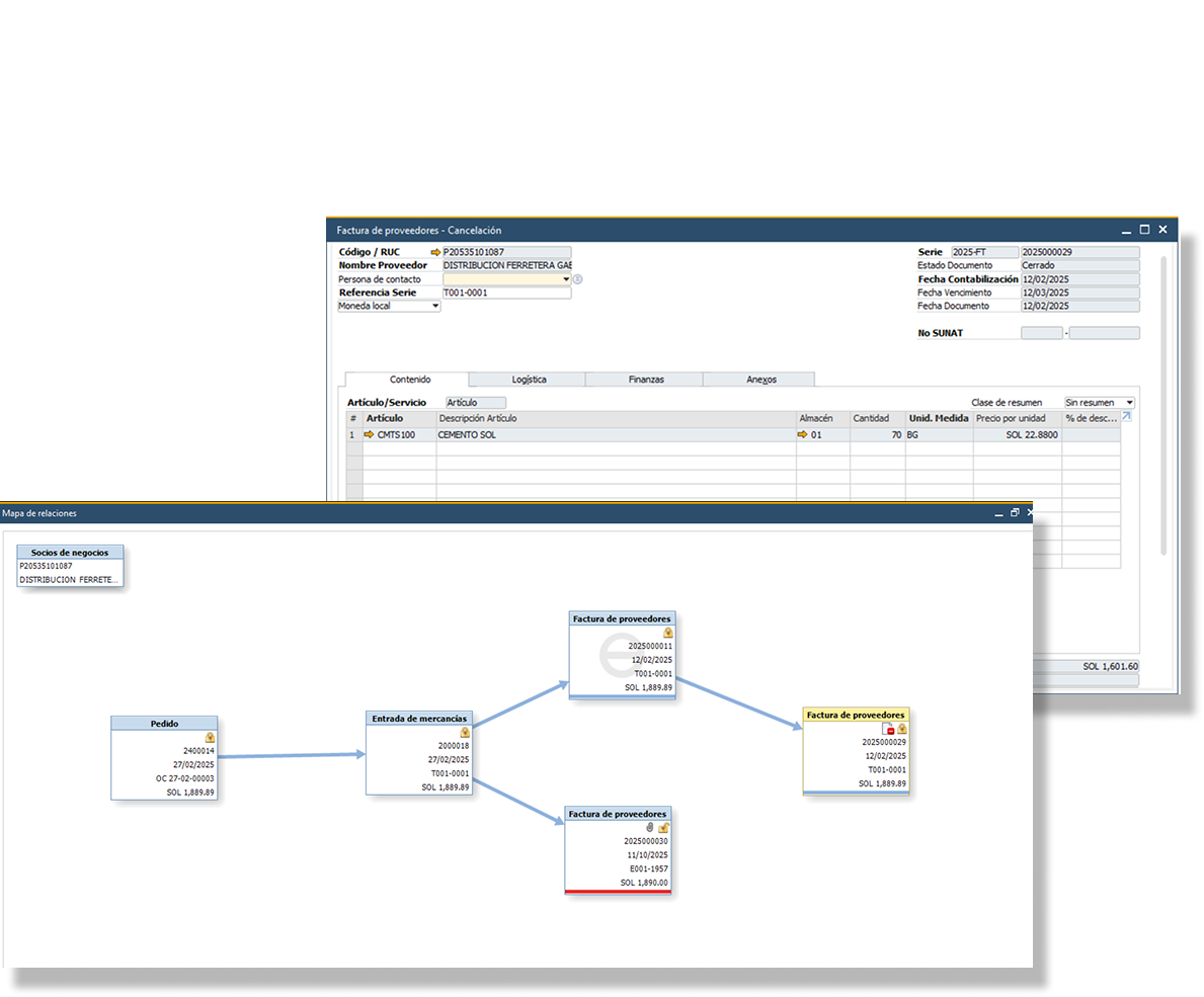
Guía SAP

Relaciona Guías a tus Facturas

Filtra el listado de entregas pendientes de facturación en SAP y permite mantener el mapa de relación de documentos.

Carga Email
Control Total

Guías y Datos Contables

Asocia Guías de Remisión a las facturas y configura datos contables (cuentas, centros de costo) por defecto o por proveedor para automatizar el registro en SAP.

Datos Contables

SIRE & Integración

Nuevo

Módulo SIRE SUNAT

Gestiona, monitorea y compara tu ERP contra SUNAT (RCE). Encuentra inconsistencias automáticamente y descarga los XML faltantes.

Ver detalles SIRE
SIRE
Integración

Migra tus Documentos a SAP

Migra hacia SAP todos los documentos aprobados, manteniendo relación entre tus órdenes de compra y sus entregas

SIRE
Transparencia

Logs de Integración ERP

¿No se migró un documento? Accede al módulo de Logs para ver el registro detallado de errores y acciones de migración, facilitando el soporte.

Integrador ERP

Flujo de Aprobación

Workflow

Autoriza o Rechaza Documentos

Define tu propio flujo de aprobación integrado con tu ERP. Los autorizadores pueden revisar los XML, anexos y comentarios antes de dar el visto bueno.

Aprobaciones
Comunicación

Notificaciones Automáticas

El sistema envía correos al proveedor informando si su documento fue aprobado o rechazado (incluyendo el motivo), reduciendo llamadas y consultas.

Email Aprobación

Migración a SAP u otros ERPs

Oracle
Microsoft
SAP
SAP S/4HANA
ERPs Locales

Una vez aprobados, los documentos viajan automáticamente SAP Business One u otros sistemas, manteniendo la trazabilidad completa.

Reportes y Comunicados

Inteligencia

Reportes Interactivos

Genera reportes de documentos migrados, guías abiertas sin facturar y estados de cuenta. Todo exportable a Excel para un análisis profundo.

  • Reporte de Migraciones
  • Estado de Cuenta Proveedor
  • Guías Pendientes
Reportes
Anuncios

Comunicados Personalizados

Publica anuncios importantes que tus proveedores verán al ingresar al portal. Segmenta quién ve el comunicado según tus necesidades.

Comunicados

Utilitarios SAP

Herramientas Potentes para SAP Business One

Complementos diseñados para acelerar la productividad de tu equipo contable.

Pagos Masivos

Genera archivos TXT (Telecrédito) para BCP, BBVA, Interbank y más. Registra pagos a proveedores de manera masiva en segundos.

Ver más →

Consulta Perú

Registra proveedores y clientes usando solo el RUC. Obtén Razón Social, Dirección, Estado y Condición directamente de SUNAT.

Ver más →

Tipo de Cambio

Automatiza la actualización del Tipo de Cambio diario en SAP, validado directamente con la SBS. Olvídate del ingreso manual.

Ver más →

Licenciamiento Flexible

Licenciamiento Cloud

Ideal para despliegue rápido. Menor inversión inicial, actualizaciones automáticas, backups incluidos y seguridad gestionada por nosotros.

Cloud

Licenciamiento On-Premise

Control total. Aloja el portal en tus propios servidores siguiendo tus políticas estrictas de seguridad e infraestructura interna.

On Premise

Nuestros Clientes